Page tree
Skip to end of metadata
Go to start of metadata

프로세스 봇 사용 방법

i-AUD Designer 상단 메뉴 영역 에서 [Process Bot] 선택 합니다.

화면 구성 설명

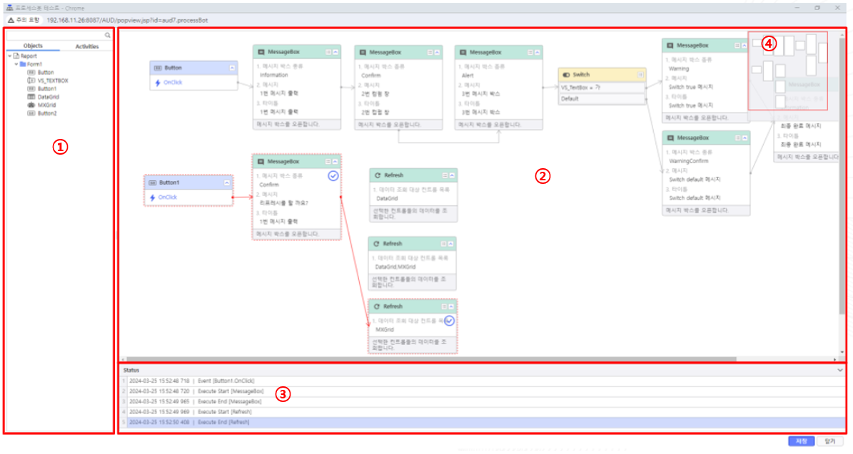
ProcessBot 화면은 모듈 목록 , 모듈 배치 영역 , 로그 정보 표시 영역 , 전체 표시 영역 으로 표시 됩니다.

① 모듈 목록 영역  : 컨트롤 목록 및 시스템 모듈, 사용자 모듈 목록을  표시하는 화면 입니다
                               모듈 목록 영역에는 [Object] 탭과 [Activties]탭으로 구성 되어 있습니다.

② 모듈 배치 영역 : 보고서에서 사용 중인 컨트롤, 모듈 Node 및 각각의 연결 Link 의 배치 정보를 표현 하는 화면 입니다.

③ 로그 정보 영역 : 모듈 실행에 대한 로그 정보를 표시하는 화면 입니다.

④ 전체 화면 표시 영역 : 모듈 배치 영역을 전체 화면으로 표시 하는 화면 입니다