1. Defining Relationships Between Tables
Instead of using Drag & Drop between fields, joins are configured through a seperate popup window.
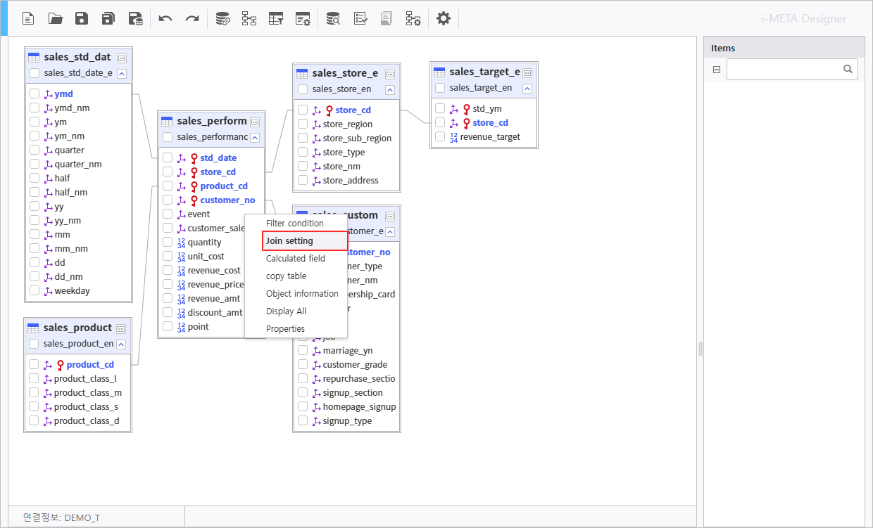
- Right-click on the table to configure and select the [Join Setting] menu.
In the Join setting window, you can view, modify, and add to the list of joins.
Note : Changing the Join Type
It is recommended to change the Join Type by selecting the relation between tables and then modifying it in the properties.

